Skip to main content
Sezzle home page
Search...
⌘K
Guides
API Docs
Platforms
Sezzle
Introduction
Direct Integration
Introduction
Using Direct Javascript SDK
Manual Integration
Virtual Card
Introduction
Using Virtual Card SDK
Manual Integration
Assets
On-Site Messaging Widget
Static On-Site Messaging Widget
Sezzle Banner
About Sezzle Page
Express Checkout
Introduction
Quick Guide
Configuration
Other
Authorize & Capture
In-Store
AI Assistance
Sign Up
Log In
English
Sezzle home page
English
Search...
⌘K
Ask AI
Sign Up
Log In
Log In
Search...
Navigation
Page Not Found
404
Page Not Found
We couldn't find the page. Maybe you were looking for one of these pages below?
v1 Overview
Introduction
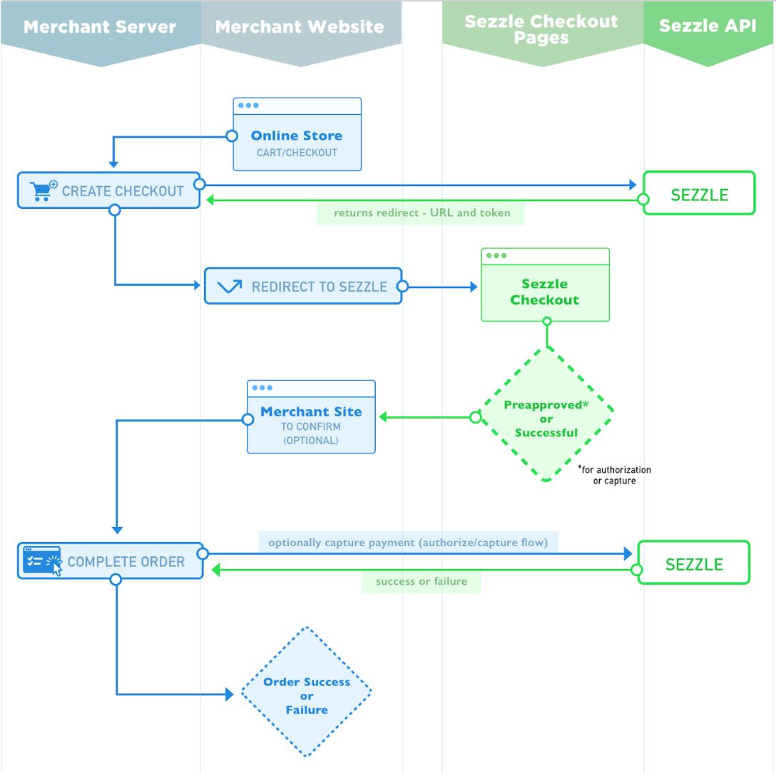
Payment Flow
Assistant
Responses are generated using AI and may contain mistakes.